SQL
Теория: Подключение к БД с помощью psql
SQL -- это структурированный язык запросов. В этом уроке научимся подключаться к базе данных и работать с ней используя утилиту psql.
Psql -- это интерактивная консольная утилита, которая позволяет взаимодействовать с базой данных через командную строку. Клиент psql это стандартный способ для подключения к БД и его можно установить вместе с СУБД.
Для начала, чтобы подключиться к базе данных с помощью psql, необходимо выполнить команду:
Где server_address - адрес сервера СУБД, username - это ваше имя пользователя, а dbname - название базы данных, к которой вы хотите подключиться. После выполнения этой команды вам будет предложено ввести пароль.
После успешного подключения, вы увидите приглашение psql для ввода команд и название текущей базы данных. Например:
Утилита PSQL имеет команды, которые позволяют изучить структуру базы данных. Посмотрим, какие таблицы есть в этой БД:
\dt - это специальная команда в psql. С ее помощью мы вывели список всех таблиц в этой базе данных. Список всех доступных команд можно посмотреть с помощью справки \?.
Мы видим, что после вывода списка таблиц снова вывелось приглашение coursesdb=>. Это и есть REPL — интерактивный режим, где после выполнения команды печатается результат и снова выводится приглашение о вводе новой команды.
Мы подключились к базе данных и изучили ее структуру. Теперь попробуем выполнить запросы.
Работа с SQL
Сделаем запрос с помощью psql:
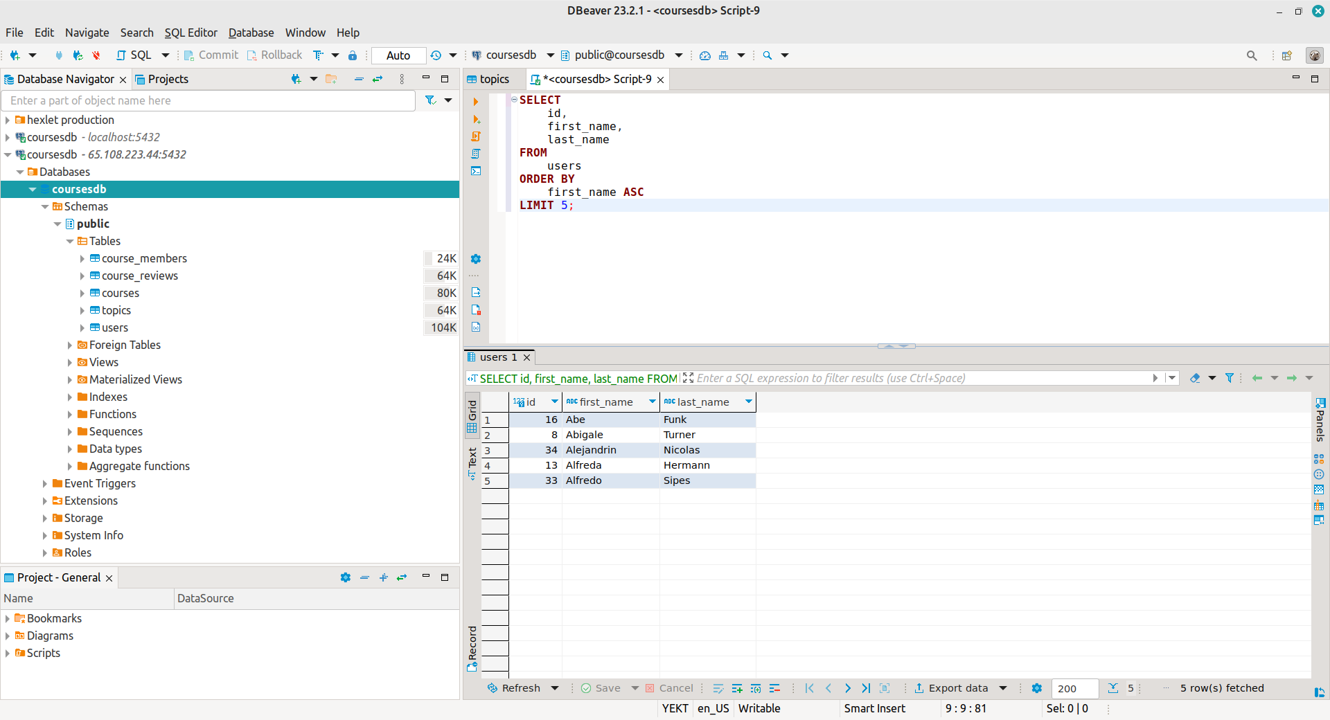
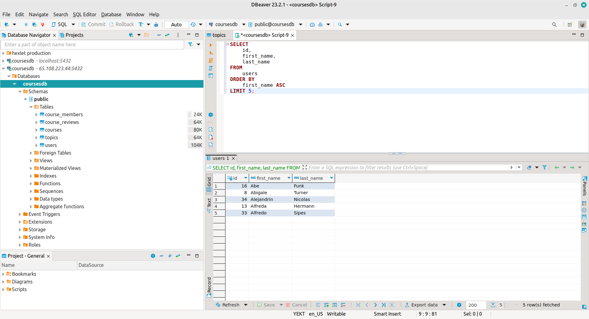
Утилита вывела 5 записей из таблицы users. Выведены поля id, first_name, last_name. Записи отсортированы по имени в алфавитном порядке.
Все запросы в psql выполняются только если их отправить клавишей Enter
Чтобы запрос выполнился, нужно соблюсти два условия.
- В конце запроса должна быть точка с запятой
- В конце запроса необходимо нажать Enter для его отправки.
Если запрос можно вводить не целиком, а построчно, то утилита будет ожидать ввода точки с запятой для завершения построения запроса.
Psql -- это базовый клиент для работы с СУБД PostgreSQL. Рассмотрим графические клиенты на примере DBeaver.
Клиент DBeaver
DBeaver -- бесплатный универсальный клиент для работы с различными СУБД. Его основные преимущества -- распространенный, бесплатный и доступен на множестве платформ. Установить его можно по инструкции

Повторим те же действия, что выполняли psql
Подключаемся к базе данных. Здесь нужно выбрать нужную СУБД. Потребуется указать адрес сервера, базу данных, имя пользователя и пароль. С помощью Test Connection можно проверить подключение

Структура базы данных. DBeaver показывает структуру БД в своем интерфейсе

Создание базы данных и выполнения запросов. Создать Базу и таблицу можно как через интерфейс DBeaver, так и с помощью SQL. Для выполнения SQL запросов необходимо в верхнем меню выбрать SQL Editor - New SQL Script. Под полем ввода SQL находится поле вывода результата. Если запрос что-то возвращает, то результат появится здесь. Сам результат можно скопировать в один из популярных текстовых форматов данных

Выводы
Мы познакомились с утилитой psql. Это стандартный клиент для подключения к PostgreSQL. В psql можно изучать структуру базы данных, создавать новые базы, таблицы и выполнять SQL запросы.
Все SQL запросы в psql должны содержать в конце точку запятой. Запрос не выполняется до того, как мы его отправим на сервер.
Помимо psql существуют и другие клиенты для работы с СУБД, например DBeaver. Они позволяют работать с базами данных через графический интерфейс и имеют те же возможности, что и psql.
.png)























